Hai
Ketemu lagi nih sama jarwo, disini jarwo mau membahas tentang Modul Setting / Admin. Pada pembahasan kali ini jarwo menggunakan aplikasi bizagi dalam proses bisnisnya. Proses bisnisnya berupa flowchart yang dapat mempermudah kalian mengerti dan paham. Tidak perlu berpanjang lebar jarwo akan langsung saja membahasnya.
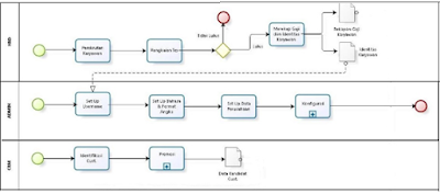
Bisnis Proses Modul Setting / Admin
Adapun bisnis proses modul Setting/Admin sebagai berikut:
Gambar 1 Flowchart
Dalam fungsi modul Admin pada Flowchart Alur Bisnis tersebut adalah sebagai berikut:
- Mendapatkan data HRD dari bagian CRM
- Selanjutnya melakukan konfirmasi dari data tersebut
- Kemudian membackup data yang diberikan oleh department HRD dan CRM
- Selanjutnya jika HR Recuitment telah selesai melakukan perekrutan dan lolos seleksi maka pihak HR akan menginfokan kepada bagian Setting Admin agar segera dimasukan data pegawai baru tersebut agar dapat mengisi kekosongan pekerja dibagian yang dibutuhkan.
